| Version 3 (modified by , 23 months ago) ( diff ) |
|---|
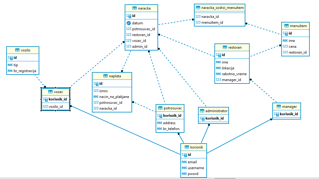
Логички и физички дизајн
Релациска шема
Attachments (10)
- kreiranje_v1.sql (2.5 KB ) - added by 23 months ago.
- Schema.png (26.9 KB ) - added by 23 months ago.
- kreiranje_v1.2.sql (2.8 KB ) - added by 23 months ago.
- Schemav2.png (34.2 KB ) - added by 23 months ago.
- polnenje_v1.sql (1.9 KB ) - added by 23 months ago.
- kreiranje_v3.sql (2.7 KB ) - added by 23 months ago.
- polnenje_v2.sql (2.0 KB ) - added by 23 months ago.
- schema_v2.png (41.1 KB ) - added by 23 months ago.
- Schema_v3.png (107.8 KB ) - added by 19 months ago.
- Schema_v4.png (53.3 KB ) - added by 19 months ago.
Download all attachments as: .zip
Note:
See TracWiki
for help on using the wiki.
