Прототип апликација - Основни функционалности
Стартување на проектот со базата која се градеше низ чекорите до сега
Најпрвин за да видиме како ке функционира, го правиме проектот на наштата база која ја креиравме до сега низ чекорите. Најпрвин ја направив базата во фолдер OnlineShop. Базата носи име onlineshop.db.
Во Command Prompt првин влегувам во фолдерот каде ми е базата со следна линија :
cd C:\Users\sanja\Desktop\Learn\Бази на податоци\Бази на податоци - Вангел\OnlineShop
Наредно, правам инсталирање на Node Package Manager и за SQLite : npm init -y npm install express sqlite3 Креирам db.js Креирам app.js Креирам index.html
Креирам script.js
На крај во Command Prompt ја стартувам програмата со node app.js, нормално откако веќе сме пристапиле во фолдерот со cd и локација.
Преглед на веб имам на следниот линк http://localhost:3000 .
Отварам Postman и во New Tab, и креирав нова колекција со име OnlineShop API. Request ке биде GET метода, и име на барање Get all products. За преземање на сите производи, бираме GET. За креирање на нов корисник, бираме POST.
Стартување на проектот со доделена факултетска база
Треба да направам миграција од SQLite кон PostgreSQL. Отворам DBeaver. Кликам на Database > New Connection. Бирам PostgreSQL како тип на база.
Ако во Visual Studio е поставен портот 22, тогаш треба да се постави тој порт и за SSH тунелот и за поврзувањето со базата во DBeaver. SSH Тунел: Во DBeaver, на табот SSH: SSH Host: 194.149.135.130 SSH Port: 22 SSH Username: t_onlineshopsp SSH Password: Local Port:
Во табот Main (Database Settings): Host: localhost Database: db_202425z_va_prj_onlineshopsp Username: db_202425z_va_prj_onlineshopsp_owner Password:
Кликаме Test Connection за да провериме дали работи. Ако е успешно, кликаме Finish.
Успешно поврзување
Како за крај, после успешното поврзување со базата во DBeaver и како и во самата Node.js апликација преку код го имаме следниот резултат
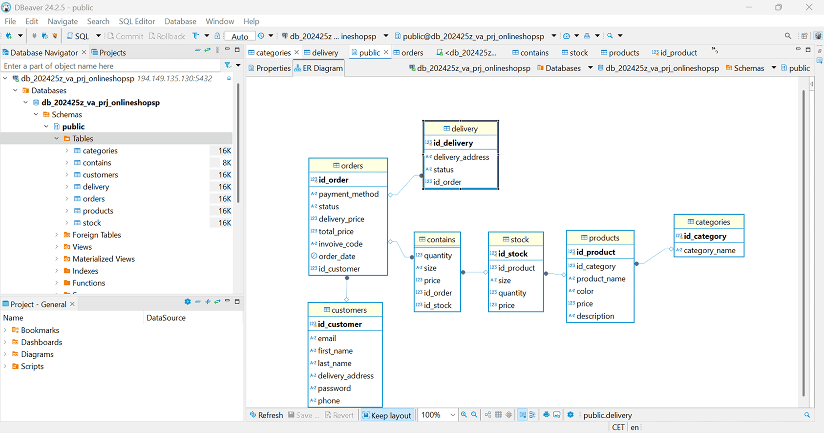
Исто така, бидејки факултетската база беше празна,беше потребно од почеток креирање и поврзување на табели
Attachments (6)
- postman.png (237.0 KB ) - added by 15 months ago.
- shop.png (108.3 KB ) - added by 15 months ago.
- база1.png (214.0 KB ) - added by 15 months ago.
- база2.png (191.6 KB ) - added by 15 months ago.
- база3.png (71.3 KB ) - added by 15 months ago.
- baza4.png (110.4 KB ) - added by 15 months ago.
Download all attachments as: .zip





