Use Case 1: Креирање стаза
Секвенцен дијаграм само серверот
Секвенцен дијаграм со сервер
Класен дијаграм
Use Case 2: Промена на 3Д поглед
Секвенцен дијаграм
Класен дијаграм
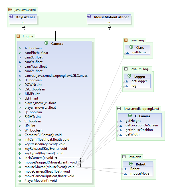
Use Case 3: Движење на карактерот
Секвенцен дијаграм
Класен дијаграм
Use Case 4: Бркање
Секвенцен дијаграм
Класен дијаграм
Use Case 5: Изгаси
Секвенцен дијаграм
Класен дијаграм
Use Case 6: Конектирај со сервер
Секвенцен дијаграм (без сервер)
Секвенцен дијаграм (со сервер)
Класен дијаграм
Last modified
12 years ago
Last modified on 09/05/14 23:26:56
Attachments (14)
- Class UseCase 1.png (57.7 KB ) - added by 12 years ago.
- Sequence UseCase1 only server.png (20.0 KB ) - added by 12 years ago.
- Sequence UseCase1 with server.png (19.9 KB ) - added by 12 years ago.
- Class UseCase2.png (44.6 KB ) - added by 12 years ago.
- Sequence UseCase2.png (26.1 KB ) - added by 12 years ago.
- Class UseCase3.png (39.2 KB ) - added by 12 years ago.
- Sequence UseCase3.png (30.4 KB ) - added by 12 years ago.
-
case4seq.png
(11.5 KB
) - added by 12 years ago.
UseCase4Seq
-
case4ver2.png
(90.3 KB
) - added by 12 years ago.
UseCase4Class
-
case5seq.png
(4.9 KB
) - added by 12 years ago.
UseCase5Seq
-
case5class.png
(65.8 KB
) - added by 12 years ago.
UseCase5Class
-
sequence use case 6 bez server.png
(18.7 KB
) - added by 12 years ago.
UseCase6Seq-bez server
-
use case 6 class.png
(31.1 KB
) - added by 12 years ago.
UseCase6Class
-
sequence use case 6 so server.png
(18.6 KB
) - added by 12 years ago.
UseCase6Seq-so server
Download all attachments as: .zip
Note:
See TracWiki
for help on using the wiki.














