Relational Design
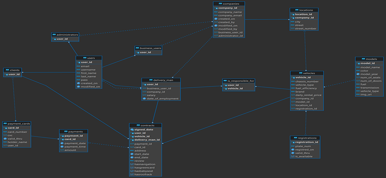
Релациска шема (со мапирачка трансформација)
- Bold и Underline-> Key attribute
- Bold и * -> Foreign key
- Bold -> required
- Users(user_id,email,username,first_name,last_name,password,created_on,modified_on)
- Clients(user_id*)
- user_id референцира кон Users(user_id)
- Business_Users(user_id*)
- user_id референцира кон Users(user_id)
- Administrators(user_id*)
- user_id референцира кон Users(user_id)
- Delivery_Man(user_id*,business_user_id*,company_id* ,salary,date_of_employment)
- user_id референцира кон Users(user_id)
- business_user_id референцира кон Business_Users(user_id)
- company_id референцира кон Companies(company_id)
- Companies(company_id,company_name,company_email,created_on,created_by,user_id*,modified_on,modified_by,administrator_id*)
- user_id референцира кон Business_Users(user_id)
- administrator_id референцира кон Administrators(user_id)
- Vehicles(vehicle_id,chassis_number,vehicle_type,fuel_efficiency,company_id*,model_id* ,registration_id*,brand,price)
- company_id референцира кон Companies(company_id)
- model_id референцира кон Models(model_id)
- registration_id референцира кон Registrations(registration_id)
- Models(model_id,model_name,year,color,number_of_seats,number_of_doors,fuel,transmission,vehicle_type,img_url)
- Registrations(registration_id,plate_num,registred_on,valid_thru,is_available)
- Payment_Cards(card_id,card_number,cvc,valid_thru,holder_name,user_id*)
- user_id референцира кон Clients(user_id)
- Locations(location_id,company_id*,city,street,street_number)
- company_id референцира кон Companies(company_id)
- Payments(payment_id,card_id*, payment_date,time)
- card_id референцира кон Payment_Cards(card_id)
- Contracts(signed_date,user_id*,vehicle_id*,deliveryman_id*,payment_id*,card_id*,address,from_date,to_date,has_navigation,has_baby_seat,has_roofrack,has_green_card)
- user_id референцира кон Clients(user_id)
- vehicle_id референцира кон Vehicles(vehicle_id)
- delivery_man_id референцира кон Delivery_Man(user_id)
- payment_id референцира кон Payments(payment_id)
- card_id референцира кон Payments(card_id)
- Is_responsible_for(user_id*,vehicle_id*)
- user_id референцира кон Delivery_Man(user_id)
- vehicle_id референцира кон Vehicles(vehicle_id)
DDL скрипта за бришење на табелите и креирање на табелите
DML скрипта за полнење на табелите со податоци
Релациски дијаграм изваден од DBeaver
Last modified
3 years ago
Last modified on 02/22/23 20:52:43
Attachments (3)
- kreiranje.sql (4.8 KB ) - added by 3 years ago.
- polnenje.sql (7.7 KB ) - added by 3 years ago.
- schema.png (240.6 KB ) - added by 3 years ago.
Download all attachments as: .zip
Note:
See TracWiki
for help on using the wiki.

