Last modified
21 months ago
Last modified on 01/26/24 19:52:53
Attachments (8)
- High level infrastructure.png (18.0 KB ) - added by 3 years ago.
- high_level_arch.png (25.1 KB ) - added by 2 years ago.
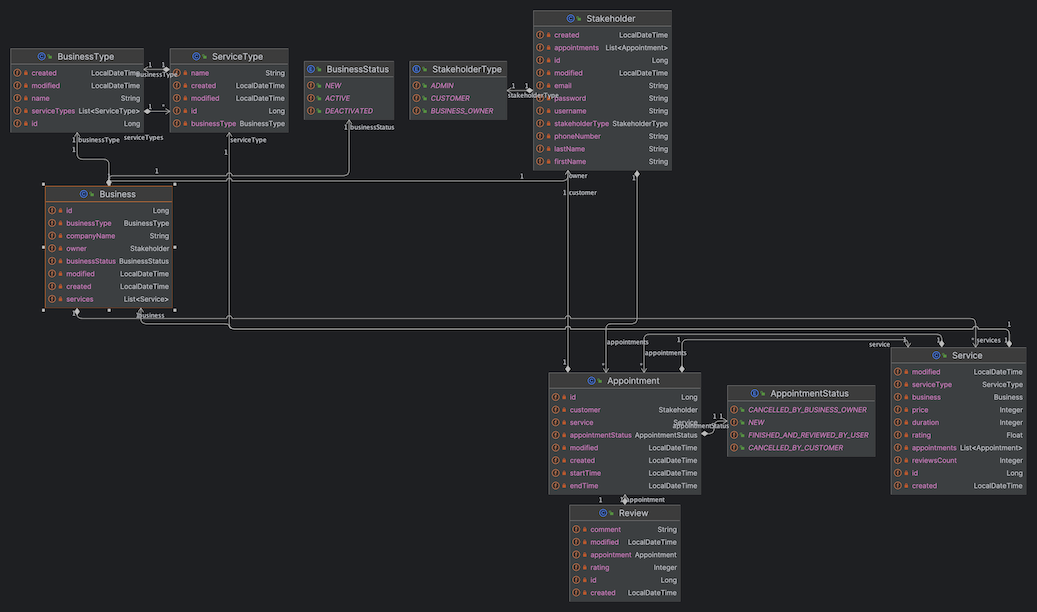
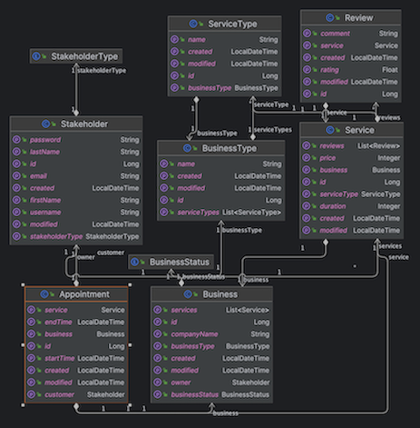
- class_diagram.png (241.2 KB ) - added by 23 months ago.
- class_diagram.2.png (248.5 KB ) - added by 22 months ago.
- class_diagram.3.png (85.9 KB ) - added by 22 months ago.
- class_diagram.4.png (215.7 KB ) - added by 22 months ago.
- class_diagram.5.png (178.2 KB ) - added by 22 months ago.
- class_diagram.6.png (125.1 KB ) - added by 22 months ago.
Download all attachments as: .zip
Note:
See TracWiki
for help on using the wiki.


