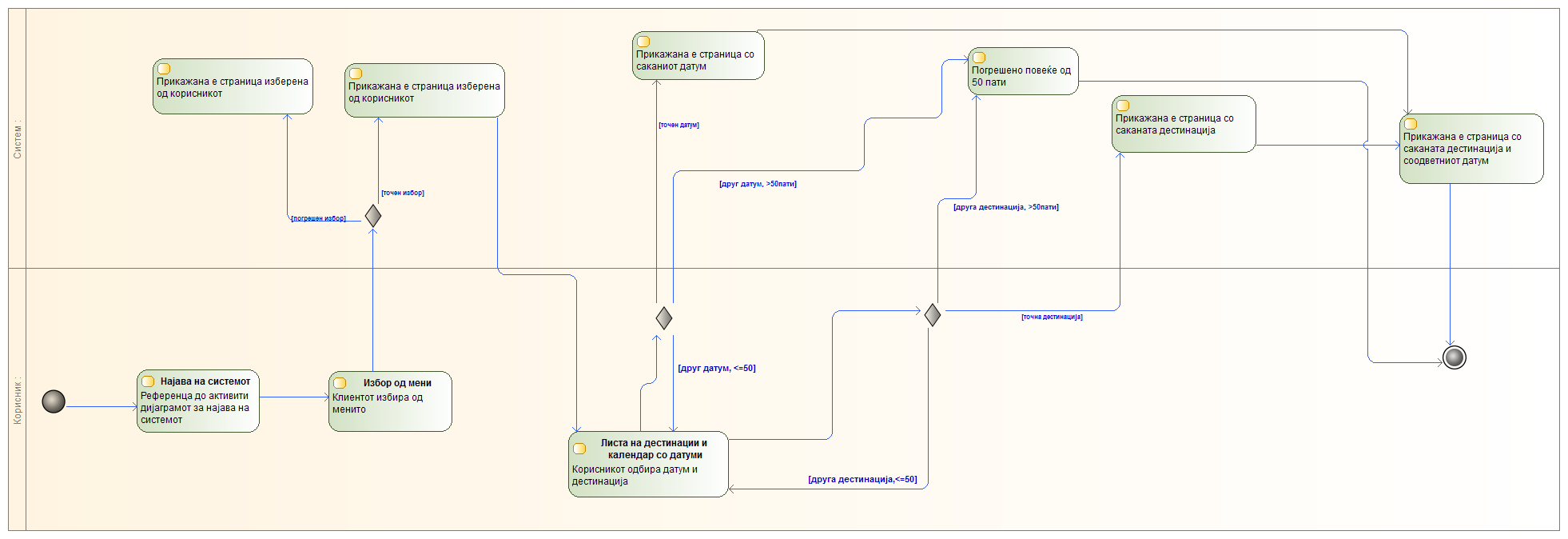
ВИДИ ВОЗЕН РЕД
Актери: 1.Патник - лице кои ги користи превозните услугите на МЖТ.
Предулови:
- Патникот поседува компјутер или мобилен телефон со интернет конекција.
СЦЕНАРИО:
- Патникот ја отвора почетната страна која содржи мени со повеќе опции.
- Патникот ја одбира опцијата за гледање на возен ред.
- Системот причажува форма која содржи листа со дестинација и календар за одбирање на потредниот датум.
- Патникот избира дестинација од понудената листа .
- Патникот одбира датум од дадениот календар во формата и го притиска копчето за приказ на соодветниот возен ред.
- Системот го прикажува бараниот возен ред, за избраната дестинација и избраниот датум.
Пост-Услови:
- Патникот го знае возниот ред за одбраната дестинација на одбраниот датум.
Last modified
9 years ago
Last modified on 05/02/17 01:27:24
Attachments (1)
- VidiVozenRed.png (72.8 KB ) - added by 8 years ago.
Download all attachments as: .zip
Note:
See TracWiki
for help on using the wiki.
