Last modified
17 months ago
Last modified on 12/11/24 19:51:55
Attachments (5)
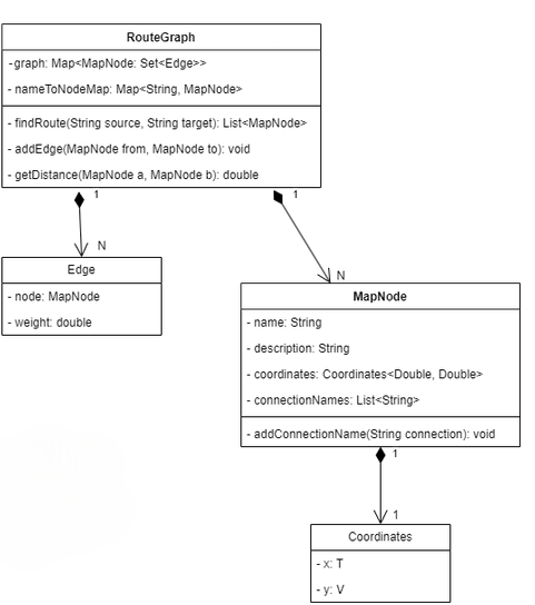
- imaps_graph_cd-Photoroom(1).png (57.9 KB ) - added by 17 months ago.
- imaps-frontend-cd.drawio.png (167.3 KB ) - added by 17 months ago.
- imaps-backend-cd.drawio.png (85.9 KB ) - added by 17 months ago.
- imaps-backend-cd(1).drawio.png (76.5 KB ) - added by 17 months ago.
- IT_Component_Diagram1.png (30.0 KB ) - added by 17 months ago.
Download all attachments as: .zip
Note:
See TracWiki
for help on using the wiki.



.drawio.png)